CineSync/README.md
2024-04-24 16:53:45 +03:00

2.1 KiB
Raw Blame History

CineSync

Проект представляет собой интерфейс для работы с системой кинотеатра

Краткое описание

На сайте отображаются фильмы, их сеансы и залы, в которых будут проходить показы. Можно выбирать места в зале, заказывать их. Можно просматривать информацию о конкретном фильме. На его странице будет отображаться описание, дата выхода, режиссер, жанры, ближайшие сеансы и другая информация. Также на сайте реализована возможность регистрации, авторизации, редактирования профиля. Сайт расположен по адресу: https://cinesync.numerum.site/

Инструкция к локальному запуску

  1. Скачать проект или склонировать репозиторий:

    git clone https://github.com/omixyy/MSU_aerosol_site
    
  2. Создать виртуальное окружение:

    python3 -m venv venv
    
  3. Активировать его:

    source venv/bin/activate
    
  4. Установить зависимости:

    • Для разработки:

      pip3 install -r requirements/dev.txt
      
    • Для тестирования:

      pip3 install -r requirements/test.txt
      
    • Для продакшена:

      pip3 install -r requirements/prod.txt
      
  5. Применить миграции:

    python3 manage.py makemigrations
    python3 manage.py migrate
    
  6. Запуск:

    cd CineSync
    python3 manage.py runserver
    

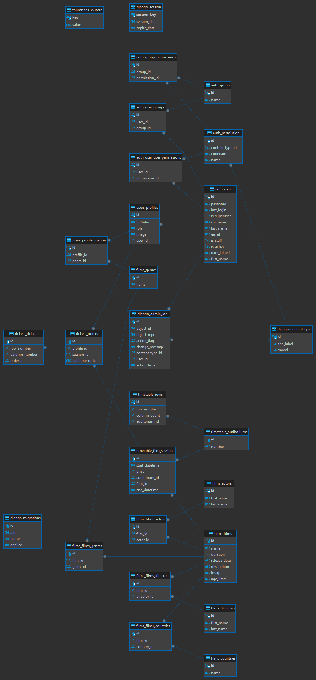
База данных

На диаграмме ниже представлена схема базы данных alt text