1.4 KiB
1.4 KiB
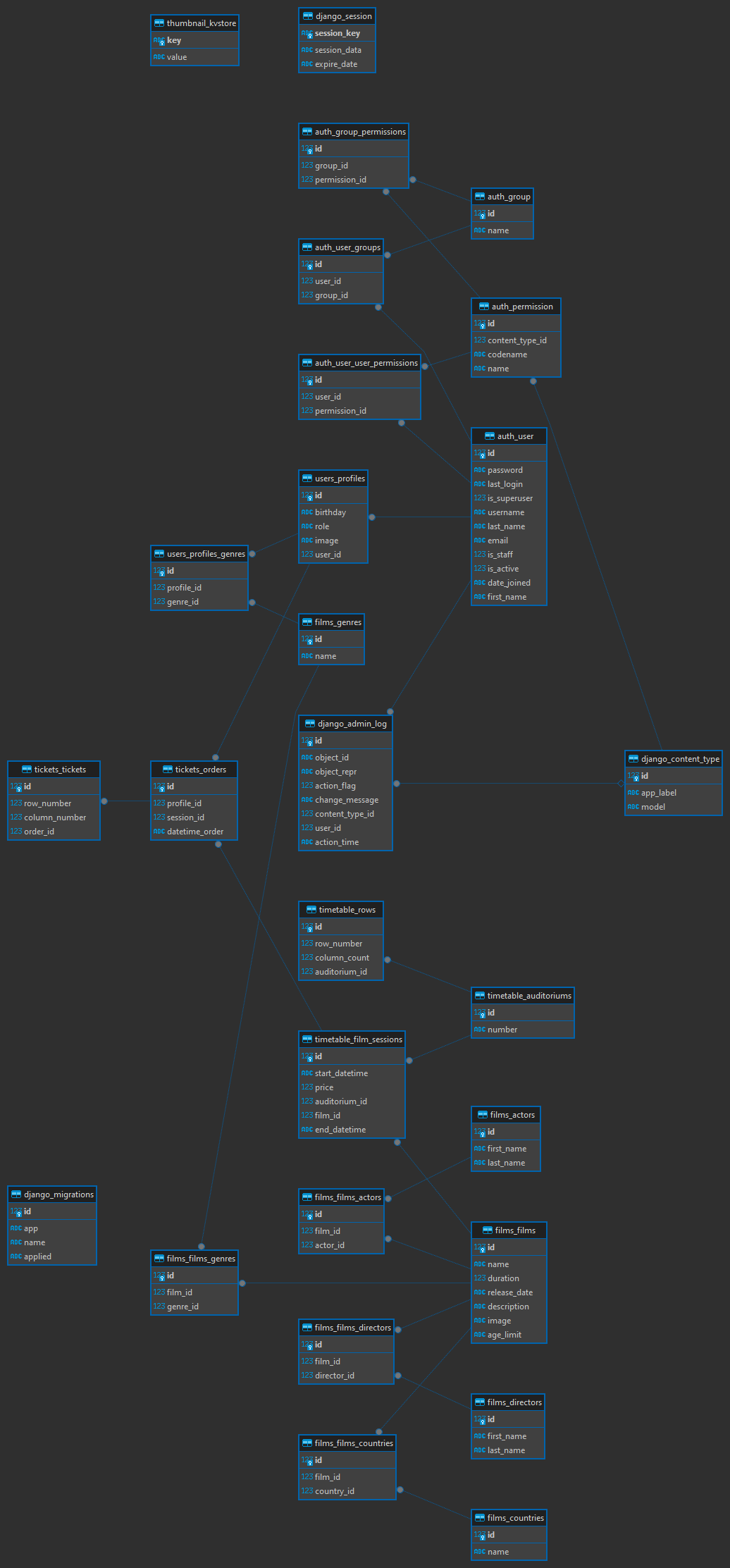
CineCync
Проект представляет собой интерфейс для работы с системой кинотеатра
Инструкция к локальному запуску
-
Скачать проект или склонировать репозиторий:
git clone https://github.com/omixyy/MSU_aerosol_site -
Создать виртуальное окружение:
python3 -m venv venv -
Активировать его:
source venv/bin/activate -
Установить зависимости:
-
Для разработки:
pip3 install -r requirements/dev.txt -
Для тестирования:
pip3 install -r requirements/test.txt -
Для продакшена:
pip3 install -r requirements/prod.txt
-
-
Применить миграции:
python3 manage.py makemigrations python3 manage.py migrate -
Создать профиль админа:
python3 manage.py createsuperuser -
Запуск:
cd CineCync python3 manage.py runserver
