CineCync
Проект представляет собой интерфейс для работы с системой кинотеатра
Краткое описание
На сайте отображаются фильмы, их сеансы и залы, в которых будут проходить показы. Можно выбирать места в зале, заказывать их. Можно просматривать информацию о конкретном фильме. На его странице будет отображаться описание, дата выхода, режиссер, жанры, ближайшие сеансы и другая информация. Также на сайте реализована возможность регистрации, авторизации, редактирования профиля. Сайт расположен по адресу: https://cinesync.numerum.site/
Инструкция к локальному запуску
-
Скачать проект или склонировать репозиторий:
git clone https://github.com/omixyy/MSU_aerosol_site -
Создать виртуальное окружение:
python3 -m venv venv -
Активировать его:
source venv/bin/activate -
Установить зависимости:
-
Для разработки:
pip3 install -r requirements/dev.txt -
Для тестирования:
pip3 install -r requirements/test.txt -
Для продакшена:
pip3 install -r requirements/prod.txt
-
-
Применить миграции:
python3 manage.py makemigrations python3 manage.py migrate -
Запуск:
cd CineCync python3 manage.py runserver
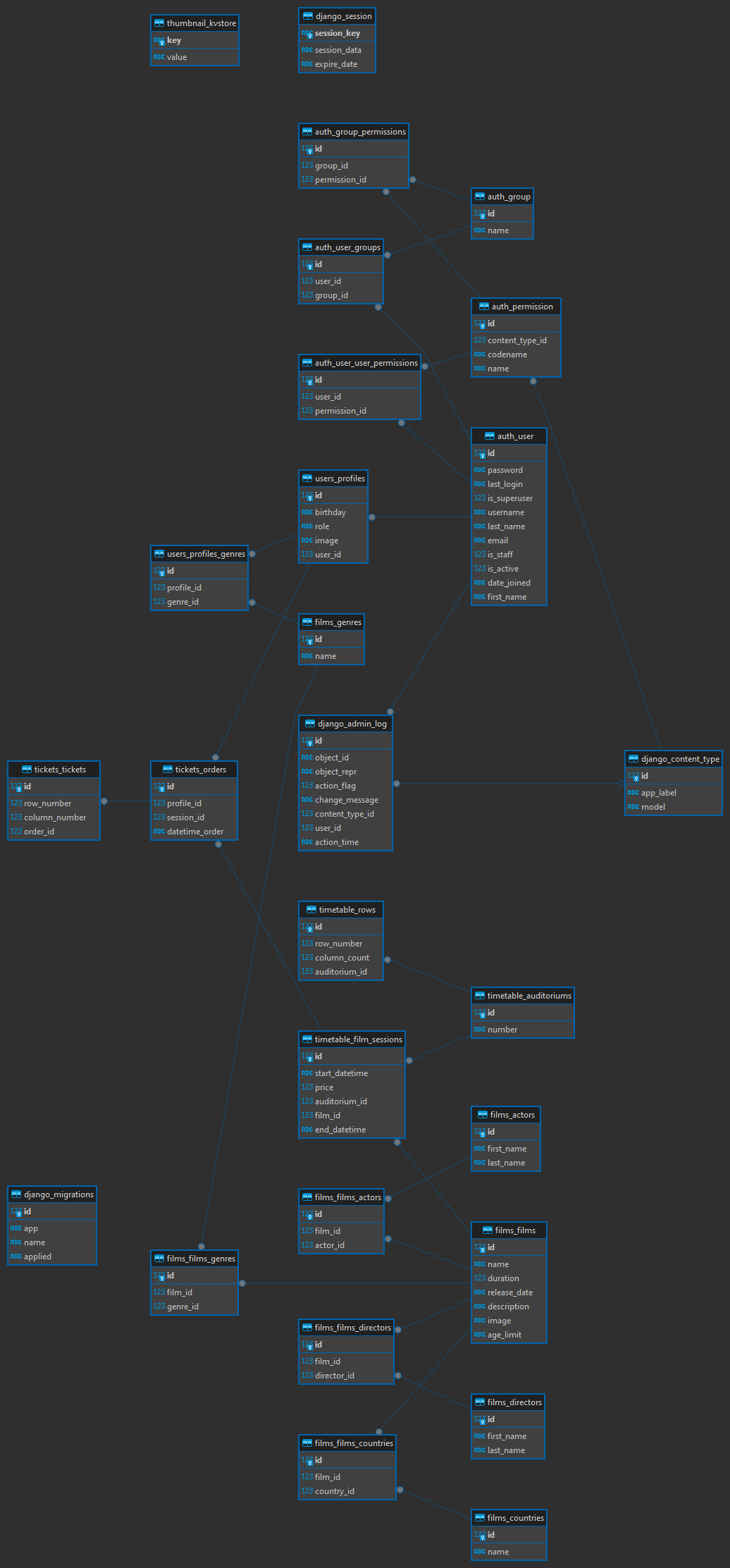
База данных
Description
Это мой первый проект на Django. Я разарабатывал его, как итоговый проект для курсов от Яндекса: "Веб разработка на Django", в команде с однокурсником с этих курсов.
Languages
Python
57.2%
HTML
24.6%
CSS
14%
PLpgSQL
3%
JavaScript
1%
Other
0.2%
