CineCync

Проект представляет собой интерфейс для работы с системой кинотеатра

Инструкция к локальному запуску

  1. Скачать проект или склонировать репозиторий:

    clone https://github.com/omixyy/MSU_aerosol_site
    
  2. Создать виртуальное окружение:

    python3 -m venv venv
    
  3. Активировать его:

    source venv/bin/activate
    
  4. Установить зависимости:

    • Для разработки:

      pip3 install -r requirements/dev.txt
      
    • Для тестирования:

      pip3 install -r requirements/test.txt
      
    • Для продакшена:

      pip3 install -r requirements/prod.txt
      
  5. Применить миграции:

    python3 manage.py makemigrations
    python3 manage.py migrate
    
  6. Создать профиль админа:

    python3 manage.py createsuperuser
    
  7. Запуск:

    cd CineCync
    python3 manage.py runserver
    

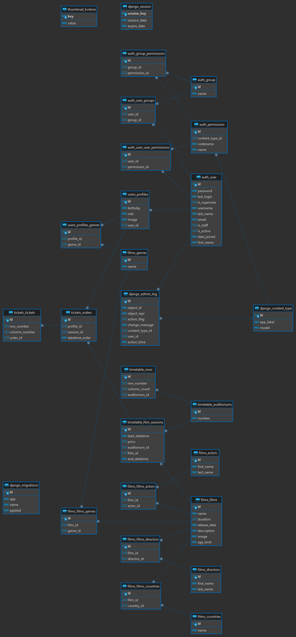
База данных

На диаграмме ниже представлена схема базы данных alt text

Description
Это мой первый проект на Django. Я разарабатывал его, как итоговый проект для курсов от Яндекса: "Веб разработка на Django", в команде с однокурсником с этих курсов.
Readme
Languages
Python 57.2%
HTML 24.6%
CSS 14%
PLpgSQL 3%
JavaScript 1%
Other 0.2%